Skip to content
Projects
Groups
Snippets
Help
Loading...
Help
Submit feedback
Contribute to GitLab
Sign in
Toggle navigation
M
mooc-rr
Project
Project
Details
Activity
Releases
Cycle Analytics
Repository
Repository
Files
Commits
Branches
Tags
Contributors
Graph
Compare
Charts
Issues
0
Issues
0
List
Board
Labels
Milestones
Merge Requests
0
Merge Requests
0
CI / CD
CI / CD
Pipelines
Jobs
Schedules
Charts
Wiki
Wiki
Snippets
Snippets
Members
Members
Collapse sidebar
Close sidebar
Activity
Graph
Charts
Create a new issue
Jobs
Commits
Issue Boards
Open sidebar
f8dc60cab5180566667b00ce62a51ae7
mooc-rr
Repository
1f8cc71baeccc3b090927b4b7250d12945f62704
Switch branch/tag
mooc-rr
module1
exo2
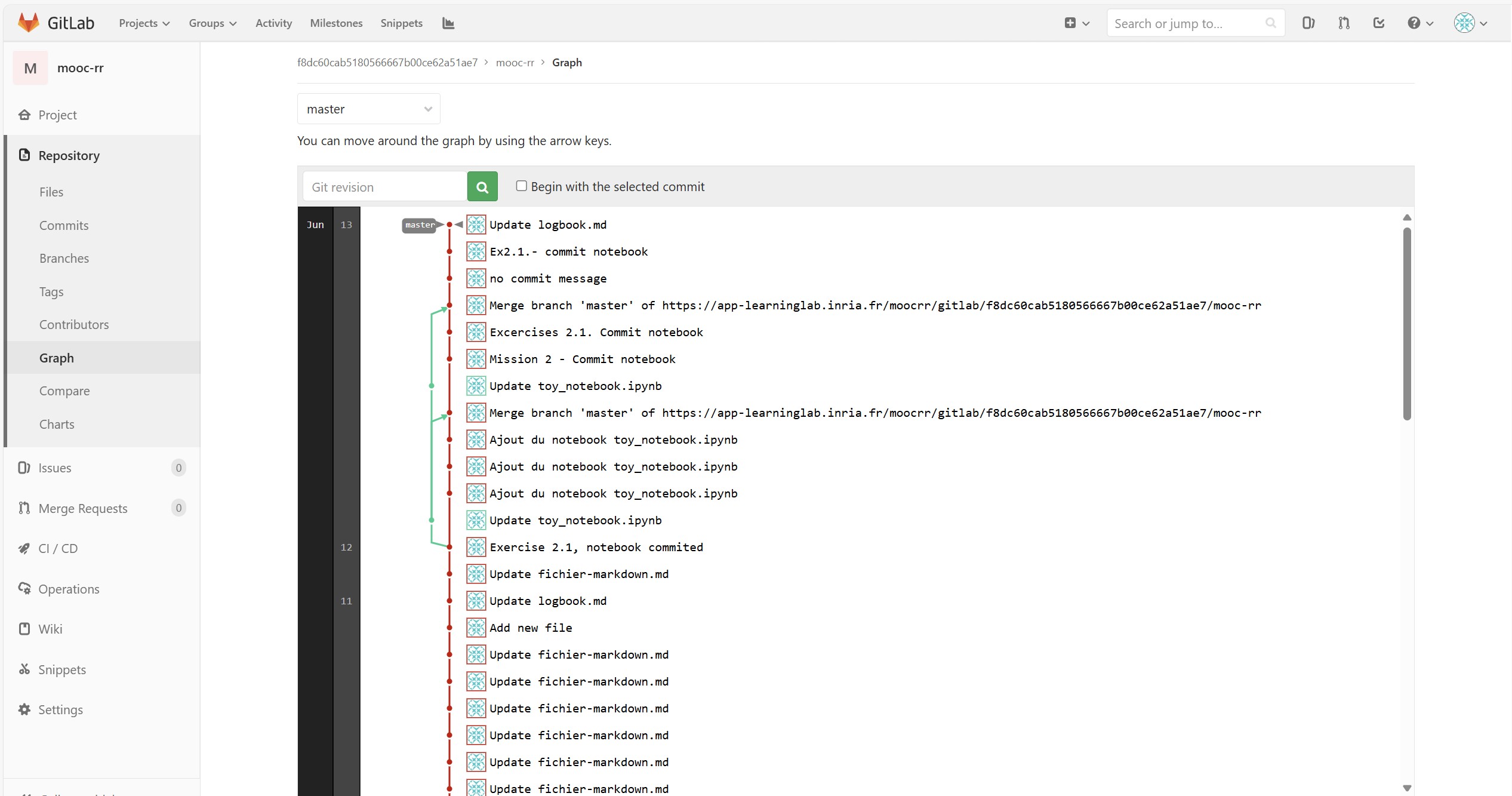
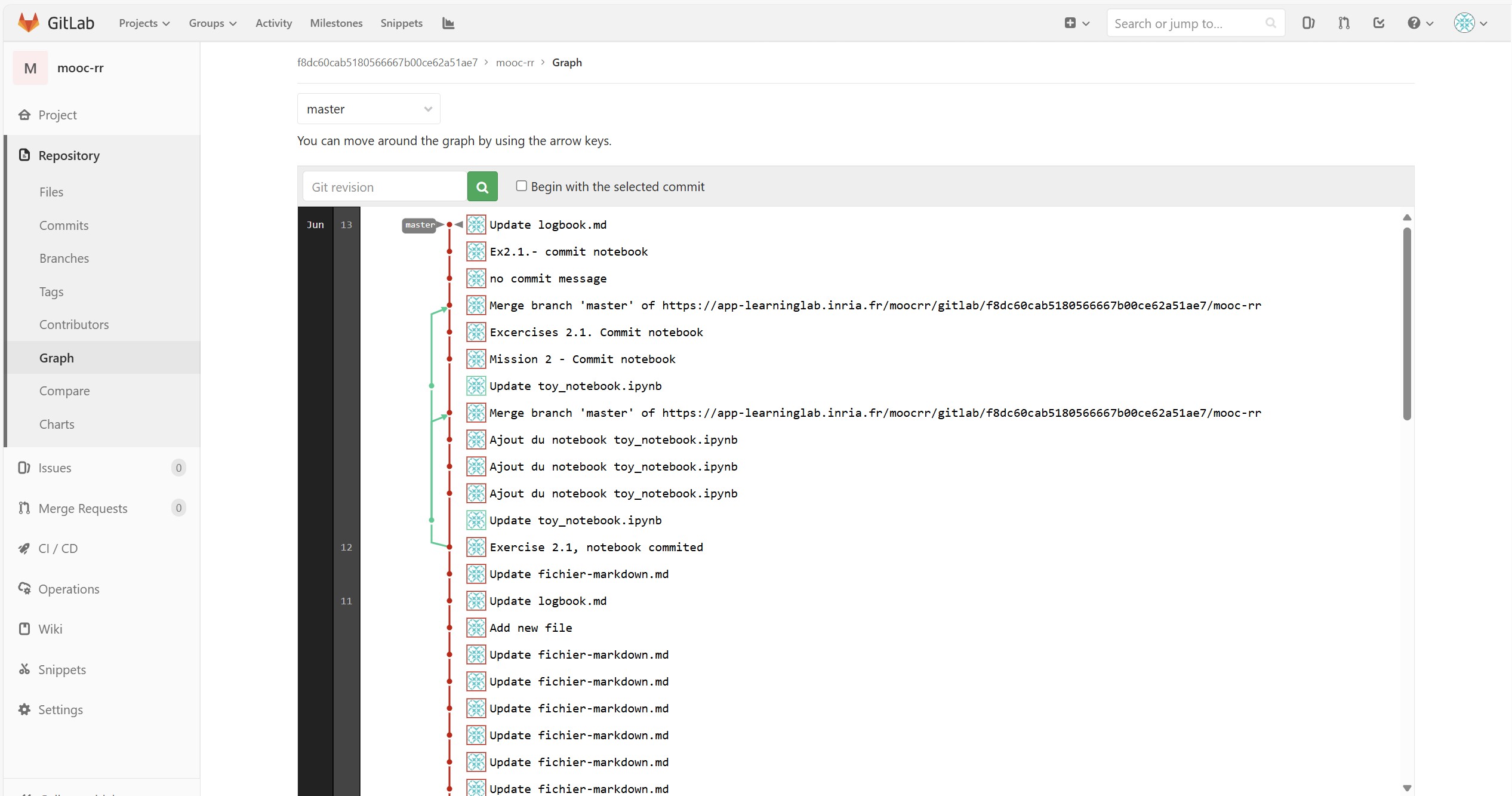
commit_graph.jpg
Find file
History
Permalink
commit_graph
· fdbde138
f8dc60cab5180566667b00ce62a51ae7
authored
Jun 13, 2025
fdbde138
commit_graph.jpg
296 KB
Download (296 KB)
Replace commit_graph.jpg
×
Attach a file by drag & drop or
click to upload
Commit message
Replace commit_graph.jpg
Replace file
Cancel
A new branch will be created in your fork and a new merge request will be started.