Skip to content

  • Projects
  • Groups
  • Snippets
  • Help
    • Loading...
    • Help
    • Submit feedback
    • Contribute to GitLab
  • Sign in
M
mooc-rr
  • Project
    • Project
    • Details
    • Activity
    • Releases
    • Cycle Analytics
  • Repository
    • Repository
    • Files
    • Commits
    • Branches
    • Tags
    • Contributors
    • Graph
    • Compare
    • Charts
  • Issues 0
    • Issues 0
    • List
    • Board
    • Labels
    • Milestones
  • Merge Requests 0
    • Merge Requests 0
  • CI / CD
    • CI / CD
    • Pipelines
    • Jobs
    • Schedules
    • Charts
  • Wiki
    • Wiki
  • Snippets
    • Snippets
  • Members
    • Members
  • Collapse sidebar
  • Activity
  • Graph
  • Charts
  • Create a new issue
  • Jobs
  • Commits
  • Issue Boards
  • f8dc60cab5180566667b00ce62a51ae7
  • mooc-rr
  • Repository

Switch branch/tag
  • mooc-rr
  • module1
  • exo2
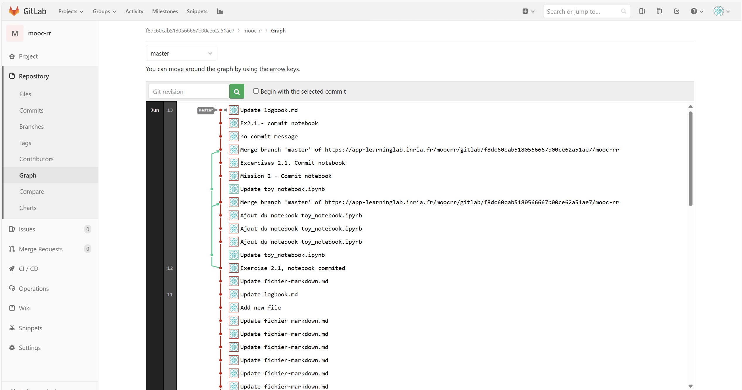
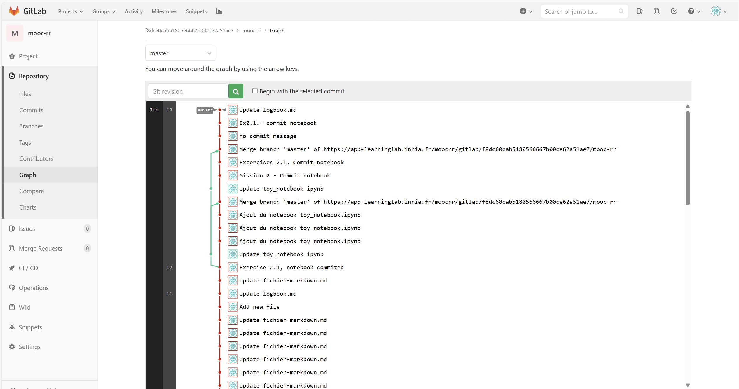
  • commit_graph.jpg
Find file
HistoryPermalink
  • f8dc60cab5180566667b00ce62a51ae7's avatar
    commit_graph · fdbde138
    f8dc60cab5180566667b00ce62a51ae7 authored Jun 13, 2025
    fdbde138
commit_graph.jpg 296 KB

Download (296 KB)

commit_graph.jpg

Replace commit_graph.jpg

Attach a file by drag & drop or click to upload


Cancel
A new branch will be created in your fork and a new merge request will be started.